Datenübertragungssoftware CNC2000 Datentransfer
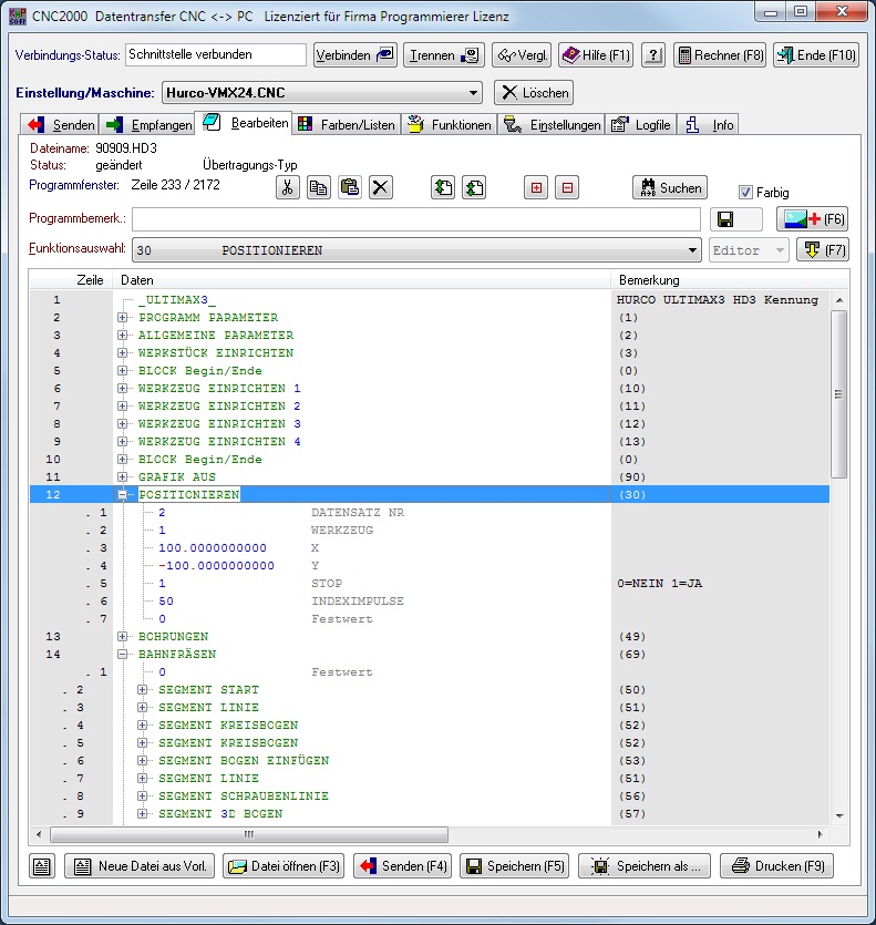
CNC2000 Ist ein Software mit der Sie Ihre Daten, von einer Maschine auf einen PC hin und her, übertragen können.
Diese Übertragung erfolgt in der Regel über eine Serielle Schnittstelle (RS232), Netzwerk oder WLAN. Mit dem Integrierten Editor und Funktionsmodul, können Sie Programme direkt am PC erstellen und bearbeiten. Programme vergleichen, Beschreibungen hinzufügen oder mit dem Dokumentenmodul Bilder, Zeichnungen und andere Daten mit Ihren CNC Programm verknüpfen.
Aktuell 15 % Rabat auf Software und Lizenzen!
Neu: Terminal-Modus, für alle die Funktionen, wie im Hyperterminal, benötigen.
Vielleicht für Sie auch Interessant, Grafische CNC Programmerstellung.


